心之所向 素履以往
智连商城累计更新百余次,每一次的完善背后都离不开所有技术人员的辛勤付出
首页 >> 常见问题 >> 教程信息
多商户系统如何进行核销操作
浏览量 11时间 2023-03-15

多商户平台是没有核销员的,核销员是平台旗下商户的

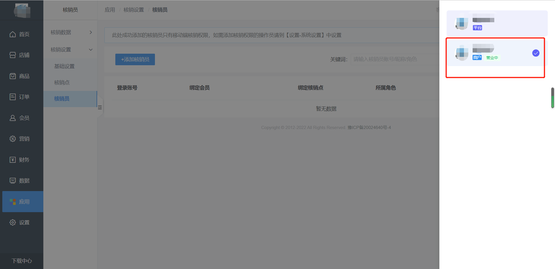
1、切换店铺这里要切换成商户不是平台

image.png

image.png

2、应用-商品核销

image.png

3、核销设置-基础设置-商品核销功能要开启

image.png

4、核销设置-核销员-添加核销员

image.png

5、会自动跳转添加核销员 这里要添加好 选择好微信成员

image.png

6、切换成平台

image.png

7、店铺-商城装修-装修首页-会员中心编辑  添加一下核销入口  (这里只需要设置一次)

image.png



推荐阅读
2023-03-1519
那个商户自己注册是在哪里店铺 装修编辑里面 放个菜单 图片 按钮这些 跳转到商户入驻 个人中心页面也···
2023-03-158
加一下商户 城市这些也设置好联系我们里面的信息 尤其是秘钥要填写正确设置 商城设置 联系我们
2023-03-1513
大体分为三步1、配置快递鸟账号2、合作快递公司要一些信息3、填入系统后台https://www.yu···
2023-03-159
正常就是在 设置 分享设置但是设置好了之后 发现转发 还是不显示固定的图片 原因是 首页转发不对不要···
2023-03-1510
重置小程序秘钥
免费体验智连商城后台管理系统立即体验
服务热线
13705173789